Distill4Geo: Streamlined Knowledge Transfer from Contrastive Weight-Sharing Teachers to Independent, Lightweight View Experts
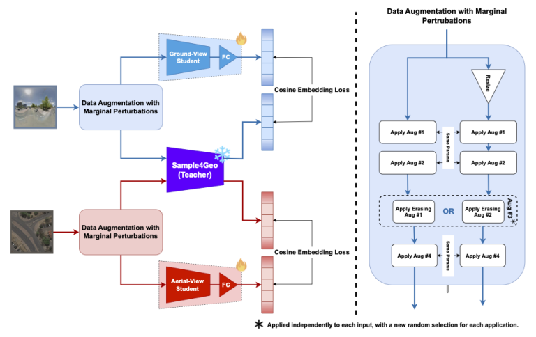
Muhammad Haad Zaid, Murtaza Taj Abstract: Cross-View Geo-Localization (CVGL) aims to align images from different perspectives (e.g., satellite and street views) to a shared geographic location—a complex task due to variations in viewpoint, intricate scene geometry, and visual discrepancies across views. Current methods commonly employ contrastive loss, which requires matching and non-matching (negative) pairs and…
